快速开始(H5版本)
1. 初始化
如果想基于幕间模版开始,可以遵循下面的操作:
1.1 下载下面的压缩包到你的电脑中,并解压缩到您期望的位置.
- H5 版:点我下载
1.2 使用代码编辑器/IDE打开刚才解压好的项目文件夹。

2. 开发
请执行如下命令:
如果看到类似下图中的提示,则说明启动项目成功。此时,你的项目已经成功在 http://localhost:5173/ 上运行。 接下来你就可以自己开始代码开发,或者让 AI 来协助你进行开发。
我们已经在模板项目中内置了一下提示词来告诉
Cursor和Trae如何调用幕间的SDK,以及遵循一些基本的开发规范与最佳实践。你可以保留他们,也可以根据你的需要对他们进行修改(提示词在.cursor和.trase文件夹内)。
近期我们会提供 幕间 SDK 的 MCP 能力,届时 AI 编辑器可以更好地调用 SDK

3. 调试
此时可以在创作界面,选择预览,然后选择 http://localhost:5173/ 来查看效果。

4. 打包
因为是H5类型的项目,所以项目不需要经过打包工具进行编译压缩等步骤。可以直接进行ZIP压缩。
- 选择所有所有文件,然后右击选择压缩为
ZIP
注意事项:
- 入口的页面必须命名为
index.html- 目前只接受
ZIP压缩包- 压缩包内直接存放平铺的文件和文件夹,不要嵌套额外的文件夹
- 压缩后的压缩包不能大于100MB。为了提升上传成功率和玩家的体验,请尽可能使用图床或者网盘来存放大尺寸的图片、视频、音频,然后在项目中进行引用,而不是直接将他们放在项目内。


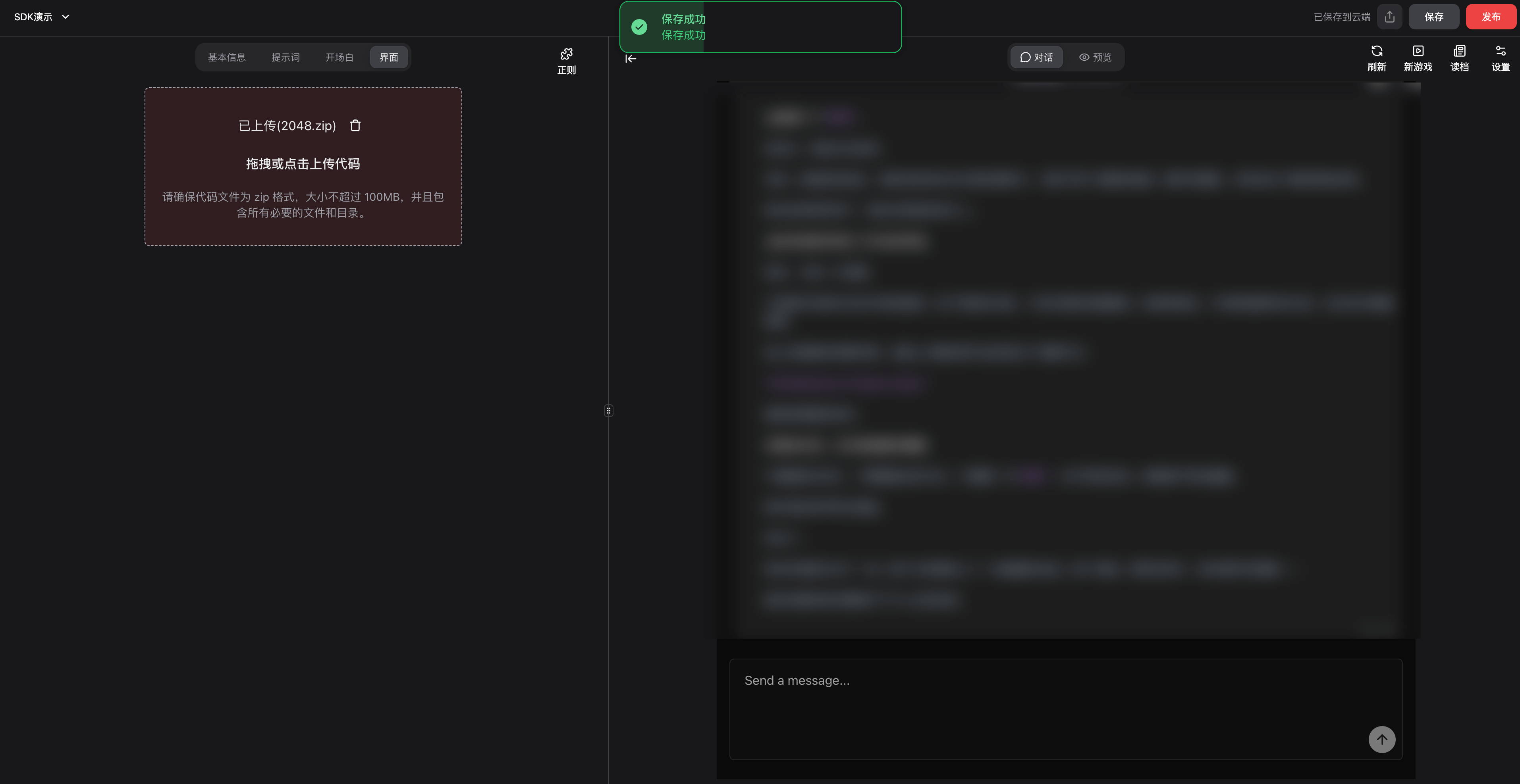
5. 上传
将压缩好的文件 XXX.zip 拖入上传区域,等待上传完成。上传完成后,系统会自动进行一次保存。
如果出现上传失败或者保存失败,请耐心进行一下重试

此时可以点击 预览 模式,对刚才上传的界面进行在线预览。
请确保
设置-选择预览环境-我的界面被勾选。三种预览环境的区别,在选项后面有简单的介绍

6. 发布
点击右上角的发布按钮,等待请求完成。此时你的作品已经进入幕间的审核队列,请耐心等待审核完成。
这一步和发布不带自定义界面的角色卡,是完全一样的